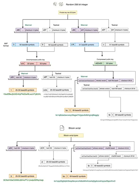
I am wondering if you can explain this.
I went here: https://coinb.in/#newSegWit
Created the SegWit Address below:
3ASaGJ8h2bLn6Jha3hncBzXUKRCLyfv9bk
RedeemScript
037fa484e4b870082298d6acca0702a48714323664c647604e6461d4739feb0d9b
Public key
00147a201aa7e1cfb799dcfc2b447a0238421ae2fa60
Private key (WIF key)
KzVonapu3Cf7DaMpaqkUQ9tpsBQPBH7Yk6tXJdvMwuJSy97GK7dc
Then I opened Electrum v3.1.3 and Imported WIF Pkey above.
And I got this address instead:
1C8ju39MFSPXNqtYDhsuB3Ek45L46dBr3G
So now there are two addresses, one SegWit (or I think P2SH) starting with 3... and the legacy address from Electrum starting with 1...
Appreciate an explanation of this.
